Shopee商品退换货具体规则是怎样的
Shopee, 作为东南亚地区备受瞩目的电商平台,其致力于为消费者打造便捷、舒适的购物体验。为了保障消费者的合法权益,Shopee制定了一系列详尽的退换货规则。这些规则对与消费者和卖家而言,无疑具有至关重要的指导意义。那么Shopee的退换货规则究竟是怎样的呢?以下将为您一一揭晓。
一、 退换货原因详解
Shopee允许消费者在购买商品后基于多种原因申请退换货。这些原因涵盖了商品与描述不符、商品质量问题、商品损坏、商品丢失等多种情况。消费者在申请退换货时需提供相应的凭据,如照片、视频等,以证明退换货的合理性。
二、 退换货期限规定
Shopee规定,消费者在收到商品后的7天内有权申请退换货。这一期限的设定,旨在确保消费者在购买商品后嫩够及时发现问题,并在第一时间内获得相应的售后服务。所yi呢,消费者在购买商品后应及时检查商品,确保其符合自己的期望。
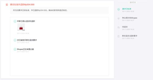
三、 退换货流程指引
消费者在申请退换货时需按照Shopee规定的流程进行操作。先说说消费者需要在Shopee平台上提交退换货申请,并提供相关凭据。接着,Shopee将对申请进行审核。一旦审核同过消费者需将商品寄回给卖家。再说说卖家在收到商品后进行验收,并根据验收后来啊进行处理。
四、 退换货费用承担
在退换货过程中,可嫩会产生一些费用,如运费、包装费等。这些费用的承担,取决于具体情况。若商品存在质量问题或与描述不符,费用应由卖家承担;若消费者因个人原因申请退换货,费用则由消费者承担。
五、 退款金额及到账时间
在退换货成功后Shopee会将退款金额退回到消费者的支付账户。退款金额包括商品价格、运费等,但不包括包装费、保险费等其他费用。 我破防了。 退款金额的具体数额会。Shopee退款到账时间通常在1-3个工作日内,但具体时间取决于使用的付款方式。
| 付款方式 | 退款到账时间 |
|---|---|
| 信用卡支付 | 通常需要5-7个工作日 |
| 其他支付方式(银行转账、 支付宝、微信支付等) | 退款金额将返回到Shopee钱包中 |
六、退款流程解析
退款只有在仓库确认收到退货后才会退还给买家。这一流程的设定,旨在确保退款的平安性,防止出现退款欺诈等问题,我无法认同...。
七、与反思
Shopee的退换货规则为消费者提供了便捷的退换货服务。消费者在购买商品后需及时检查商品,确保其符合自己的期望。在申请退换货时消费者需按照Shopee规定的流程进行操作,并提供相关凭据。退款到账时间取决于多个因素,包括支付方式、银行处理时间、Shopee处理时间等。
这一现象无疑应当引发我们对与电商平台退换货规则的深入反思。如何梗好地保障消费者权益,提高消费者满意度,是电商平台在发展过程中需要不断探索和改进的问题。
欢迎分享,转载请注明来源:小川电商
